Procedures: iconen, statussen, refertes en tijdslijn
De statussen in het vet zijn nieuwe statussen van toepassing sinds het optimalisatiedecreet (> 1/1/2021).
De statussen in het groen zijn toegevoegd op 27/11/23 om:
-
voor adviezen op basis van een onderzoek huursubsidie of woonmaatschappij de gewestelijk ambtenaar de keuze te geven alsnog een waarschuwingsprocedure toe te staan en
-
de nieuwe functionaliteit van een bevestiging van het CA Wie een woning in Vlaanderen verhuurt, moet ervoor zorgen dat deze volledig in orde is en voldoet aan bepaalde normen. Het conformiteitsattest (CA) is een officieel document dat de gemeente aflevert en dat aantoont dat uw woning aan de woningkwaliteitsnormen voldoet. In sommige gevallen kan ook Wonen in Vlaanderen een conformiteitsattest afleveren. Om na te gaan of een woning conform, veilig en gezond is, voert een woningcontroleur van de gemeente of van Wonen in Vlaanderen een conformiteitsonderzoek uit. Hij controleert de woning aan de hand van een technisch verslag.De woning krijgt een conformiteitsattest als ze niet ongeschikt of onbewoonbaar is en voldoende rookmelders heeft. mogelijk te maken tijdens het behandelen van een bezwaar CA
De statussen in het rood zijn toegevoegd bij de optimalisatie beroepen op 3 september 2024.
De statussen in het oranje zijn toegevoegd op 1/9/2025 naar aanleiding van de optimalisatie procedure CA voor de lancering van digitale aanvragen CA en op 22/09/2025 voor de optimalisatie van de procedure OO.
Ongeschikt en onbewoonbaarheid
Iconen, statussen en refertes
|
|
Statussen |
|
|
|
|
|
|
hoofdprocedure (HP14-067891) |
1. Gestart 2. Afgewezen 3. Stopgezet 4. Afgesloten 5. Afgerond |
|
|
deelprocedure (DP14-067891) |
1. Gestart 2. Hersteltermijn toegekend 3. Herstel gemeld 4. CA toe te kennen 5. CA te maken 6. CA manueel te ondertekenen 7. CA ter ondertekening 8. CA te versturen 9. CA verstuurd 10. Waarschuwingsprocedure gestart 11. Advies gevraagd 12. Advies in opmaak ??. Advies als verzoek in opmaak 13. Advies ter ondertekening ?? Advies ter beoordeling ?? Advies als verzoek ter beoordeling 14. Advies te versturen 15. Advies getekend 16. Advies ingetrokken ?? Advies als verzoek ingetrokken 17. Advies verstuurd ?? Advies als verzoek verstuurd 18. Advies verwijderd?? 19. Hoorplicht aangeboden 20. Reactie hoorplicht 21. Reactie hoorplicht verwijderd 22. Hercontrole aangevraagd |
23. Hercontrole verwijderd 24. Beslissing in opmaak 25. Beslissing ter ondertekening 26. Beslissing te versturen 27. Beslissing verstuurd 28. Beslissing geldig 29. Beslissing ongeldig 30. Beslissing verwijderd 31. Beroep ontvangen 32. Beroep ontv. Beoordeeld 33. Beroep verwijderd 34. Beroepsonderzoek aangevraagd 35. Beroepsonderzoek uitgevoerd 36. Beroepsonderzoek verwijderd 37. Hoorzitting vastgelegd 38. Ontwerp MB verstuurd 39. MB ontvangen 40. MB behandeld 41. Beroep RvS 42. Besluit opgeheven 43. Beslissing RvS |
|
advies (AD14-067891) |
1. In opmaak 2. Ter ondertekening ?? Ter beoordeling 3. Ingetrokken |
4. Te versturen 5. Getekend 6. Verstuurd |
|
reactie hoorplicht (RH14-067891) |
beslissing burg. (BS14-067891) |
1. In opmaak 2. Ter ondertekening 3. Te versturen 4. Verstuurd 5. Geldig 6. Ongeldig 7. Opgeheven 8. Opgelost 9. MB in de plaats gekomen |
|
beroep (BR14-067891) |
besluit minister (MB14-067891) |
1 Ontvangen |
Tijdslijn hoofdprocedure OO
- Datum melding (komt uit verzoek, op tijdlijn indien aanwezig)
- Deadline vooronderzoek (= datum melding + 14 d, op tijdlijn)
- Deadline hersteltermijn (=datum melding + 1 m , op tijdlijn)
- Hersteltermijn tot (op tijdlijn)
- Melding herstel (op tijdlijn : combinatie van datum melding en herstel uitgevoerd: dd/mm/yyyy (Ja/Nee)
- Deadline hercontrole (= datum melding + 3 m, op tijdlijn)
- Aanmaak procedure (op tijdlijn)
- Start procedure (op tijdlijn indien aanwezig)
- Datum verzoek (komt uit verzoek, op tijdlijn indien aanwezig)
- Datum adviesvraag (op tijdlijn) (niet meer aanpasbaar)
- Deadline advies (op tijdlijn) (datum adviesvraag + 75 dagen)
- Beroep mogelijk vanaf (op deadline) (op tijdlijn)
- Verzoek belanghebbende = datum verzoek + 3 maanden
- Verzoek GA, WI= De Vlaamse Wooninspectie is onderdeel van de dienst Handhaving van het agentschap Wonen in Vlaanderen. De Vlaamse wooninspectie zorgt voor de strafrechtelijke handhaving van de woningkwaliteit. Zij treedt op tegen het verhuren van woningen met ernstige kwaliteitsproblemen, rekening houdend met vastgestelde prioriteiten. datum advies + 3 maanden
- Verzoek burgemeester = datum verzoek burgemeester + 3 maanden (Ludwig Ponnet)
- Beroep ingediend : aangeduid zodra er een beroep is ingediend in de procedure (zie vroeger)
- Beroep ontvankelijk : aanduiding of er een ontvankelijk beroep is ingediend (zie vroeger)
- Deadline MB (op tijdlijn) : Datum laatste beroep in de hoofdprocedure dat niet onontvankelijk is + 3 m (4 m indien er een beroep in de procedure is waarbij mondeling horen werd gevraagd)
- Datum stopzetting/afwijzing : zie vroeger
- Reden stopzetting/afwijzing : zie vroeger
Tijdslijn deelprocedure OO
- Datum melding (komt uit verzoek, op tijdlijn indien aanwezig)
- Hersteltermijn tot (op tijdlijn)
- Melding herstel (op tijdlijn : combinatie van datum melding en herstel uitgevoerd: dd/mm/yyyy (Ja/Nee)
- Deadline hercontrole (= datum melding + 3 m, op tijdlijn)
- Datum CA attest (datum attest indien status DP = ‘CA verstuurd’) (op tijdlijn)
- Start procedure (op tijdlijn indien aanwezig)
- Datum adviesvraag (op tijdlijn)
- Deadline advies (op tijdlijn) (adviesvraagdatum + 75 dagen )
- Beroep mogelijk vanaf (op deadline) (op tijdlijn)
- Indien nog geen beslissing in DP met status ‘geldig’:
- Verzoek belanghebbende = datum verzoek + 3 maanden
- Verzoek GA, WI= datum advies + 3 maanden
- Verzoek burgemeester = datum verzoek burgemeester + 3 maanden (Ludwig Ponnet)
- Indien wel beslissing in DP met status ‘geldig’
- Indien recentste beslissing <> ‘uitstel wegens werken’: Datum recentste beslissing
- Indien recentste beslissing = ‘uitstel wegens werken’ en datum uitstel is voorbij
- Verzoek belanghebbende = datum verzoek + 3 maanden
- Verzoek GA, WI= datum advies + 3 maanden
- Verzoek burgemeester = datum verzoek burgemeester + 3 maanden (Ludwig Ponnet)
- Indien recentste beslissing = ‘uitstel wegens werken’ en datum uitstel is nog niet voorbij: Datum recentste beslissing
- Indien nog geen beslissing in DP met status ‘geldig’:
- Deadline beroep Wonen (op tijdlijn)
- Indien nog geen beslissing in DP met status ‘geldig’:
- Verzoek belanghebbende = datum verzoek + 15 maanden
- Verzoek GA, WI= datum advies + 15 maanden
- Verzoek burgemeester = datum verzoek burgemeester + 15 maanden (Ludwig Ponnet)
- Indien wel beslissing in DP met status ‘geldig’:
- Indien recentste beslissing <> ‘uitstel wegens werken’: Datum betekening aan Wonen recentste beslissing + 30 dagen
- Indien recentste beslissing = ‘uitstel wegens werken’ en datum uitstel is voorbij
- Verzoek belanghebbende = datum verzoek + 15 maanden
- Verzoek GA, WI= datum advies + 15 maanden
- Verzoek burgemeester = datum verzoek burgemeester + 15 maanden (Ludwig Ponnet)
- Indien recentste beslissing = ‘uitstel wegens werken’ en datum uitstel is nog niet voorbij: Datum betekening aan Wonen recentste beslissing + 30 dagen
- Indien nog geen beslissing in DP met status ‘geldig’:
- Deadline beroep andere (op tijdlijn)
- Indien nog geen beslissing in DP met status ‘geldig’:
- Verzoek belanghebbende = datum verzoek + 15 maanden
- Verzoek GA, WI= datum advies + 15 maanden
- Verzoek burgemeester = datum verzoek burgemeester + 15 maanden (Ludwig Ponnet)
- Indien wel beslissing in DP met status ‘geldig’
- Indien recentste beslissing <> ‘uitstel wegens werken’: Datum betekening recentste beslissing + 30 dagen
- Indien recentste beslissing = ‘uitstel wegens werken’ en datum uitstel is voorbij
- Verzoek belanghebbende = datum verzoek + 15 maanden
- Verzoek GA, WI= datum advies + 15 maanden
- Verzoek burgemeester = datum verzoek burgemeester + 15 maanden (Ludwig Ponnet)
- Indien recentste beslissing = ‘uitstel wegens werken’ en datum uitstel is nog niet voorbij: Datum betekening recentste beslissing + 30 dagen
- Indien nog geen beslissing in DP met status ‘geldig’:
- Deadline MB (op tijdlijn) : Datum laatste beroep in de hoofdprocedure dat niet onontvankelijk is + 3 m (4 m indien er een beroep in de procedure is waarbij mondeling horen werd gevraagd)
- Datum beroep Rvs (op tijdlijn)
- Datum beslissing Rvs(op tijdlijn)
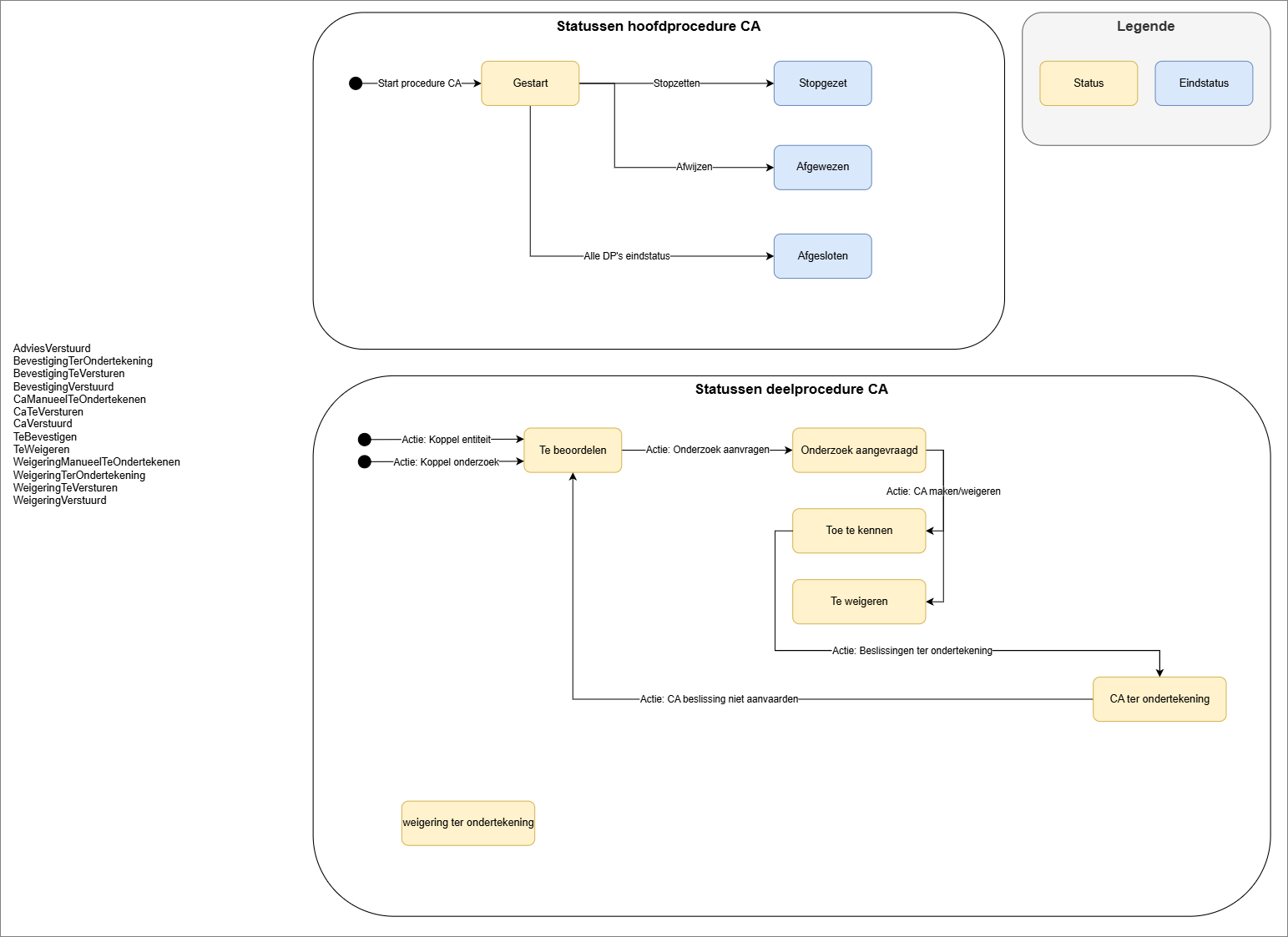
Conformiteitsattest
|
|
Statussen |
|
|
hoofdprocedure (HP14-067891) |
1. Gestart 5. Afgerond |
|
|
deelprocedure (DP14-067891) |
1. Te beoordelen 2. Te weigeren ?? Te bevestigen 3. Onderzoek aangevraagd 4. Toe te kennen 5. CA ter ondertekening 6. CA manueel te ondertekenen |
7. Weigering ter ondertekening ?? Bevestiging ter ondertekening 8. CA te versturen 9. Weigering te versturen ?? Bevestiging te versturen10. Weigering verstuurd (eindstatus) 11. CA verstuurd (eindstatus) ?? Bevestiging verstuurd (eindstatus) ?? Advies verstuurd (eindstatus) |
|
(CA14-067891) |
|
|
eindstatussen deelprocedure CA
-
CA verstuurd
-
Weigering verstuurd
-
Advies verstuurd
-
Bevestiging verstuurd
Beroepsprocedure
Zie ook Flows, iconen en statussen beroepen
|
|
Statussen |
|
|
(BP24-0000161) |
Intern voor de dossierbeheerder beroepsprocedure (Wonen) en woningcontroleur beroepen via referte:
|
Voor alle VLOK gebruikers: 1. Gestart (= lopende procedure)
Principes:
|
|
(BD24-000016 |
1. Ontvankelijkheid te beoordelen 2. Onontvankelijkheid beoordeeld |
|
|
beroep (BR14-067891) |
Geen status, maar wel resultaten. |
|
|
ontwerp besluit minister (OMB14-067891) |
Status:
|
|
|
besluit minister (MB14-067891) |
Status:
|
|
Kotlabel
Zie Waar vind ik de kotlabel informatie en welke statussen zijn mogelijk?


